Gōutōng – Das Servicecenter

Gōutōng – das Servicecenter
Agenda

Selfservice
Chat und virtuelle Agenten
Callcenter – Telefon und E-Mail

Controlling und Berichtswesen
Wissen

Gōutōng – das Servicecenter Seite 2
Schematische Darstellung Ablauf Kundenanliegen
am Beispiel Coop Konsumentendienst
e-Serve® Public

Kunden/-innen

2nd Level

Email
Annahme

Email
Brief
Annahme

Brief

Telefon

Telefon
Annahme

Telefon

Telefon
Annahme

Telefon
Routing

Call Center

Telefon
Bearbeitung

Email

Email
Annahme

Email
Routing

Call Center

Email
Bearbeitung

Kunden/-innen
Self Service Processing

Gōutōng – das Servicecenter Seite 3

Konsumentendienst
Architektur

Call Center

2‘000 p.M.

KD Internet

8‘000p.M.

KD Mail

4‘000 p.M.

KD Telefon

Routing
Email
(Eingabe)

Controlling
Internet

Controlling
Hauptsitz

1‘000 p.M.

Brief
(Eingabe)

Telefon
Berichtswesen

Gōutōng – das Servicecenter Seite 4

(Eingabe)
Agenda

Selfservice
Chat und virtuelle Agenten
Callcenter – Telefon und E-Mail

Controlling und Berichtswesen
Wissen

Gōutōng – das Servicecenter Seite 5
Beispiel: Frage des Kunden

„Wie steht Coop zum
Produktionsland
China»

Gōutōng – das Servicecenter Seite 6
Gōutōng – das Servicecenter Seite 7
Selektion

Gōutōng – das Servicecenter Seite 8
Selektion
Gōutōng – das Servicecenter Seite 9
Gōutōng – das Servicecenter Seite 10
Beispiel: Frage bzw. Beschwerde des Kunden

Kirschkern
im Bio Vanille Joghurt

Gōutōng – das Servicecenter Seite 11
Eingabe Anliegen

Gōutōng – das Servicecenter Seite 12
Selektion

Gōutōng – das Servicecenter Seite 13
Selektion

Gōutōng – das Servicecenter Seite 14
Selektion

Gōutōng – das Servicecenter Seite 15
Selektion

Gōutōng – das Servicecenter Seite 16
Selektion

Gōutōng – das Servicecenter Seite 17
Selektion
Selektion

Gōutōng – das Servicecenter Seite 18
Selektion

Gōutōng – das Servicecenter Seite 19
Selektion
Gōutōng – das Servicecenter Seite 20
Gōutōng – das Servicecenter Seite 21
Agenda

Selfservice
Chat und virtuelle Agenten
Callcenter – Telefon und E-Mail

Controlling und Berichtswesen
Wissen

Gōutōng – das Servicecenter Seite 22
Chat und virtuelle Agenten

Chat

Gōutōng – das Servicecenter Seite 23
Chat und virtuelle Agenten

Virtuelle Agenten

Gōutōng – das Servicecenter Seite 24
Agenda

Selfservice
Chat und virtuelle Agenten
Callcenter – Telefon und E-Mail

Controlling und Berichtswesen
Wissen

Gōutōng – das Servicecenter Seite 25
Telefon

Telefon

Gōutōng – das Servicecenter Seite 26
Bearbeitung im CC, wenn eine zusätzliche
telefonische Antwort erwünscht wird

Gōutōng – das Servicecenter Seite 27
Bearbeitung im CC

Gōutōng – das Servicecenter Seite 28
Bearbeitung im CC

Gōutōng – das Servicecenter Seite 29
E-Mail

E-Mail

Gōutōng – das Servicecenter Seite 30
Auswahl eMail

Gōutōng – das Servicecenter Seite 31
Bearbeitung eMail

Gōutōng – das Servicecenter Seite 32
Erstellung Antwort eMail

Gōutōng – das Servicecenter Seite 33
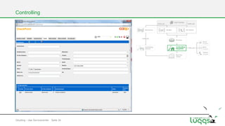
Controlling

Gōutōng – das Servicecenter Seite 34
Controlling

Gōutōng – das Servicecenter Seite 35
Agenda

Selfservice
Chat und virtuelle Agenten
Callcenter – Telefon und E-Mail

Controlling und Berichtswesen
Wissen

Gōutōng – das Servicecenter Seite 36
Controlling und Berichtswesen

Gōutōng – das Servicecenter Seite 37
Controlling und Berichtswesen
Fall keine FAQ Anliegen
Antworten gefunden
mit eMail
ohne eMail
Keine Antworten gefunden
mit eMail
ohne eMail
Total keine FAQ Anliegen

Total
157
22
135
37
24
13
194

richtig

% richtig

mod

% mod

neu

% neu

übrige

% übrige

151

96

6

4

0

0

0

0

29

78

7

19

0

0

1

3

180

93

13

7

0

0

1

1

Erläuterungen (detaillierte Erklärung auf der folgenden Folie):
Richtig:
das System reagiert korrekt; sollte der Kunde keine Antwort bekommen haben, so gab es auf das Anliegen keine Antwort („bla bla“, „“, ...) oder der Kunde
hat das System falsch bedient (vorzeitiges Abbrechen, ...)
Mod:
das System muss korrigiert werden; der Kunde hätte eine bzw. eine bessere Antwort bekommen können
Neu:
das System hat keine passende Antwort auf die Frage, die Antwort sollte ins System aufgenommen werden
Übrige:
das System gibt auf diese Frage keine Antwort, der Kunde sollte sich per Mail/Telefon an den Kundendienst wenden

Gōutōng – das Servicecenter Seite 38
Validierte Auswertungsperiode: 29.03. – 31.03.2010
Fall FAQ Anliegen
FAQ Anliegen
mit eMail
ohne eMail
Total FAQ

Fall keine FAQ Anliegen
Antworten gefunden
mit eMail
ohne eMail
Keine Antworten gefunden
mit eMail
ohne eMail
Total keine FAQ Anliegen

Total
1551
62
1490
1551

Total
416
78
338
86
76
10
502

richtig

% richtig

1551

100

1551

mod

% mod

% richtig

mod

0

% neu

% mod

0

0

% neu

0

übrige

übrige

% übrige

100

richtig

0

neu

neu

0

% übrige

404

97

12

3

0

0

0

0

29

78

7

19

0

0

1

3

484

96

18

4

0

0

1

1

Erläuterungen (detaillierte Erklärung auf der folgenden Folie):
Richtig:
das System reagiert korrekt; sollte der Kunde keine Antwort bekommen haben, so gab es auf das Anliegen keine Antwort („bla bla“, „“, ...) oder der Kunde
hat das System falsch bedient (vorzeitiges Abbrechen, ...)
Mod:
das System muss korrigiert werden; der Kunde hätte eine bzw. eine bessere Antwort bekommen können
Neu:
das System hat keine passende Antwort auf die Frage, die Antwort sollte ins System aufgenommen werden
Übrige:
das System gibt auf diese Frage keine Antwort, der Kunde sollte sich per Mail/Telefon an den Kundendienst wenden

Gōutōng – das Servicecenter Seite 39
Erklärung
FAQ Anliegen/richtig:

System hat Antwort gefunden

Antwort gefunden/richtig:

System hat richtige Antwort gefunden

Antwort gefunden/mod:

System hat falsche Antwort gefunden; System muss verbessert werden

Antwort gefunden/neu:

System hat falsche Antwort gefunden; es gibt Antwort nicht; evtl. neue
Antwort

Antwort gefunden/übrige:

System hat falsche Antwort gefunden; es ist ein Anliegen, das nicht
beantwortet werden soll

Keine Antwort gefunden/richtig: System hat keine Antwort gefunden, Kunde hat Supplier-Link geklickt
oder falsch bedient; System hätte richtiges gezeigt, wenn Kunde richtig
bedient hätte
Keine Antwort gefunden/mod:

System hat nicht richtiges gezeigt; System muss verbessert werden

Keine Antwort gefunden/neu:

es gibt Antwort nicht; es soll geprüft werden, ob neue Antwort erstellt
werden muss

Keine Antwort gefunden/übrige: es ist ein Anliegen, das nicht beantwortet werden soll

Total/richtig:
Total/mod:

total falsche Antworten vom System, obwohl System Antwort hat

Total/neu:

total falsche Antworten vom System, weil System Antwort nicht hat

Total/übrige:

total Anliegen, die System nicht beantworten soll

Total ohne FAQ Anliegen

Gōutōng – das Servicecenter Seite 40

total richtige Antworten vom System

ist analog zu Total. Mit dem einen Unterschied, dass hier die reinen
FAQ Anliegen aus der Bilanz herausgenommen wurden. Es handelt
sich also um das Total der manuell ins Anliegenfenster eingegebenen
Anliegen
Schlussfolgerungen
Es wurden 2053 Anliegen (100%) ausgewertet
216 Anliegen (10.5%) werden als e-Mail abgeschickt
• 75.55% der Anliegen waren reine FAQ Anliegen
– Die Zahl stammt aus den Anliegen zu „FAQ Anliegen“ pro Gesamtzahl Anliegen „Total“ in Prozent
– 4% dieser Anliegen wurden als e-Mails abgeschickt

• 24.45% der Anliegen sind manuell ins Anliegenfenster eingegeben worden
– Die Zahl stammt aus den Anliegen zu „Antwort gefunden“ und „keine Antwort gefunden“ pro Gesamtzahl Anliegen „Total“ in Prozent
– 30.68% dieser Anliegen wurden als e-Mails abgeschickt

Im weiteren betrachten wir nur noch die Anliegen, die manuell ins Anliegenfenster eingegeben wurden, also ohne FAQ Anliegen
Es wurden 502 manuelle Anliegen (100%) ausgewertet (Total ohne FAQ Anliegen)
154 Anliegen (30.68%) wurden als e-Mail abgeschickt
• In
–
–
–

82.87% dieser Anliegen wurde eine Antwort gefunden
Die Zahl stammt aus den Kontakten zu „Antort gefunden“ pro Gesamtzahl Kontakte „Total ohne FAQ Anliegen“ in Prozent
97.12% bekommen die richtigen Antworten
18.75% dieser Anliegen werden als e-Mails abgeschickt

• 17.13% der Anliegen haben keine Antworten bekommen
– Die Zahl stammt aus den Kontakten zu „keine Antwort gefunden “pro Gesamtzahl Kontakte „ Total ohne FAQ Anliegen“ in Prozent
– Bei 6.98% wird die richtige Antwort nicht gefunden, System muss modifiziert werden
– Bei 0% müssten neue Themen/Antworten eingeführt werden
– 88.37% dieser Anliegen werden als e-Mails abgeschickt

Gōutōng – das Servicecenter Seite 41
Pflege KD Inhalte – Inhalte ändern
ID Anliegen
Ofen Trophy

Alte KD Antwort

KD Text D / KDText F / KDText I

Auskunft Ofen Trophy

Haben Sie Fragen zur Ofen Trophy?
Die "Ofen Trophy", Pyrex Artikel, ist am 28. Februar 2009 zu Ende
gegangen. Die Produkte werden nicht im Coop Sortiment geführt. Es
können deshalb keine Bestellungen entgegen genommen. <br><br>
Falls Sie ein Anliegen zu einem fehlerhaften Artikel haben, wollen Sie
bitte die Gratis Trophy Hotline 0800 000 515 anrufen - dort wird Ihnen
weiter geholfen.
Vous désirez des informations sur le Trophée Cuisson au four?
Le Trophé " Cuisson au four", articles Pyrex, a pris fin le 28 février 2009.
Les articles du Trophée ne font pas partie de l'assortiment permanent
Coop, c'est pourquoi il n'est pas possible de passer commander. Si vous
avez une requête au sujet d'un article défectueux, veuillez appeler le
numéro gratuit de la hotline du Trophée, le 0800 000 515 - on vous
indiquera la marche à suivre.
Desidera informazioni sulla promozione "A caccia di sformati firmati"?
La promozione "A caccia di sformati firmati", articoli Pyrex, è finita il 28
febbraio 2009. Gli articoli di questa promozione non fanno parte
dell'assortimento normale Coop. Per questa ragione non è possibile fare
un'ordinazione. Se ha una richiesta concernente un articolo difettoso,
voglia prendere contatto con la hot line gratuita 0800 000 515, che le
sarà di aiuto.

Gōutōng – das Servicecenter Seite 42

Links

Status/Ab wann
Ok
Text angepasst
Routing Telefone und Mails
• Mit Routing (Struktur, durch welche Daten automatisch in die
richtigen Felder der Hauptdatenbank überführt werden) –
durch Konsumentendienst Hauptsitz erstellt und systematisch
kontrolliert - wird das Anliegen klassifiziert. Briefe werden von
Hand eingetragen.
• Durch dieses Routing erfolgt die Einordnung in die Datenbank
Consulink, aus welcher das gesamte Erledigungs- und
Berichtswesen generiert wird.

• Controlling Hauptsitz kontrolliert die automatisch übermittelten
Daten auf Richtigkeit und nimmt sprachliche Korrekturen vor.
Damit wird die Richtigkeit der Daten garantiert.
• Es erfolgt aus diesen Korrekturen das tägliche Coaching des
Call Centers sowie Änderungen der Checklisten der Abläufe
Call Center

Gōutōng – das Servicecenter Seite 43
Berichtswesen
Sämtliche Daten (betreffend Hauptsitz und Regionen) von
Kundenkontakten per Telefon, Mail, Brief sind Basis für
• ein tägliches Berichtswesen der brisanten Fälle an unsere
Qualitätssicherung und die entsprechenden
Einkaufsabteilungen und Categorys
• die systematische Einleitung der Fälle an Einkaufsabteilungen
resp. Categorys

• das monatliche Berichtswesen an Einkaufsabteilungen,
Categorys, Regionen etc.
• Spezialberichte über unternehmenspolitisch besonders
wichtige (Preis, Werbeauftritt, Umwelt etc.) und/oder aktuelle
Themen (SUPERCARDplus, Trophy, Passabene, Verdecard,
Supercard Ticket, Discount-Anliegen etc.)

Gōutōng – das Servicecenter Seite 44
Agenda

Selfservice
Chat und virtuelle Agenten
Callcenter – Telefon und E-Mail

Controlling und Berichtswesen
Wissen

Gōutōng – das Servicecenter Seite 45
Kurs und Event Management
Kurs Management

Autor

Kurs
Entwicklung

Event Management

Lernen und Trainieren

Event
Angebot

Kurs
Event
Manager

Trainieren

Dozent

Lernen

Student

Event
Event
Vorbereitung

Reviewer

Kurs
Überprüfung

Gōutōng – das Servicecenter Seite 46

Kurs

Student

Event
Anmeldung
Wissen

„Bieten Sie Ihren Kunden LifeAgents nur noch an, wenn es

sich um komplexe und
hochwertige Anliegen handelt“

Gōutōng – das Servicecenter Seite 47
Wissen

„Konzentrieren Sie sich auf
das Verhalten der Kunden“

Gōutōng – das Servicecenter Seite 48
Wissen

„Eliminieren Sie Wartezeiten
und Weiterverbindungen“

Gōutōng – das Servicecenter Seite 49
Wissen

„Machen Sie Ihrem Life

Agenten die Arbeit so
einfach wie möglich“

Gōutōng – das Servicecenter Seite 50
Wissen

„Werfen Sie die alten
IVR-Barrieren in den Müll“

Gōutōng – das Servicecenter Seite 51
Wissen

„Gewährleisten Sie eine
durchgehende ServiceKonsistenz, indem Sie die
Technologien, die die Agentinnen
und Agenten nutzen, mit der
(Self)Servicetechnologie
synchron schalten“

Gōutōng – das Servicecenter Seite 52
Wissen

„Analysieren Sie kristallklar,
was die jetzige und zukünftige
Rolle des Callcenters ist in
der Multichannel-Onlinewelt
sein wird“

Gōutōng – das Servicecenter Seite 53
Wissen

„Nutzen Sie E-Learning auch um
alle Mitarbeiterinnen und
Mitarbeiter aktuell bei
Veränderungen in den

Kommunikationsprozessen,
Technologien und Anwendungen

fit zu machen und fit zu halten“

Gōutōng – das Servicecenter Seite 54
Architektur

Service Center

2‘000 p.M.

KD Internet

8‘000p.M.

KD Mail

4‘000 p.M.

KD Telefon

Routing
Email
(Eingabe)

Controlling
Internet

Controlling
Hauptsitz

Brief

1‘000 p.M.

(Eingabe)

Telefon
(Eingabe)

Berichtswesen

Gōutōng – das Servicecenter

Seite 55
Danke!

Gōutōng – das Servicecenter
Gōutōng – das Servicecenter Seite 57
Architektur

Call Center

2‘000 p.M.

KD Internet

8‘000p.M.

4‘000 p.M.

KD Telefon

KD Mail

Routing
Email
(Eingabe)

Controlling
Internet

Controlling
Hauptsitz

Brief

1‘000 p.M.

(Eingabe)

Telefon
(Eingabe)

Berichtswesen

Gōutōng – das Servicecenter

Seite 58
Architektur

Call Center

2‘000 p.M.

KD Internet

8‘000p.M.

KD Mail

4‘000 p.M.

KD Telefon

Routing
Email
(Eingabe)

Controlling
Internet

Controlling
Hauptsitz

Brief

1‘000 p.M.

(Eingabe)

Telefon
(Eingabe)

Berichtswesen

Gōutōng – das Servicecenter

Seite 59
Architektur

Call Center

2‘000 p.M.

KD Internet

8‘000p.M.

KD Mail

4‘000 p.M.

KD Telefon

Routing
Email
(Eingabe)

Controlling
Internet

Controlling
Hauptsitz

Brief

1‘000 p.M.

(Eingabe)

Telefon
(Eingabe)

Berichtswesen

Gōutōng – das Servicecenter

Seite 60
Architektur

Call Center

2‘000 p.M.

KD Internet

8‘000p.M.

KD Mail

4‘000 p.M.

KD Telefon

Routing
Email
(Eingabe)

Controlling
Internet

Controlling
Hauptsitz

Brief

1‘000 p.M.

(Eingabe)

Telefon
(Eingabe)

Berichtswesen

Gōutōng – das Servicecenter

Seite 61
Architektur

Call Center

2‘000 p.M.

KD Internet

8‘000p.M.

KD Mail

4‘000 p.M.

KD Telefon

Routing
Email
(Eingabe)

Controlling
Internet

Controlling
Hauptsitz

Brief

1‘000 p.M.

(Eingabe)

Telefon
(Eingabe)

Berichtswesen

Gōutōng – das Servicecenter

Seite 62
Architektur

Call Center

2‘000 p.M.

KD Internet

8‘000p.M.

KD Mail

4‘000 p.M.

KD Telefon

Routing
Email
(Eingabe)

Controlling
Internet

Controlling
Hauptsitz

Brief

1‘000 p.M.

(Eingabe)

Telefon
(Eingabe)

Berichtswesen

Gōutōng – das Servicecenter

Seite 63

Präsentation GOUTONG - Das luggs Servicecenter

  • 1.
    Gōutōng – DasServicecenter Gōutōng – das Servicecenter
  • 2.
    Agenda Selfservice Chat und virtuelleAgenten Callcenter – Telefon und E-Mail Controlling und Berichtswesen Wissen Gōutōng – das Servicecenter Seite 2
  • 3.
    Schematische Darstellung AblaufKundenanliegen am Beispiel Coop Konsumentendienst e-Serve® Public Kunden/-innen 2nd Level Email Annahme Email Brief Annahme Brief Telefon Telefon Annahme Telefon Telefon Annahme Telefon Routing Call Center Telefon Bearbeitung Email Email Annahme Email Routing Call Center Email Bearbeitung Kunden/-innen Self Service Processing Gōutōng – das Servicecenter Seite 3 Konsumentendienst
  • 4.
    Architektur Call Center 2‘000 p.M. KDInternet 8‘000p.M. KD Mail 4‘000 p.M. KD Telefon Routing Email (Eingabe) Controlling Internet Controlling Hauptsitz 1‘000 p.M. Brief (Eingabe) Telefon Berichtswesen Gōutōng – das Servicecenter Seite 4 (Eingabe)
  • 5.
    Agenda Selfservice Chat und virtuelleAgenten Callcenter – Telefon und E-Mail Controlling und Berichtswesen Wissen Gōutōng – das Servicecenter Seite 5
  • 6.
    Beispiel: Frage desKunden „Wie steht Coop zum Produktionsland China» Gōutōng – das Servicecenter Seite 6
  • 7.
    Gōutōng – dasServicecenter Seite 7
  • 8.
    Selektion Gōutōng – dasServicecenter Seite 8
  • 9.
    Selektion Gōutōng – dasServicecenter Seite 9
  • 10.
    Gōutōng – dasServicecenter Seite 10
  • 11.
    Beispiel: Frage bzw.Beschwerde des Kunden Kirschkern im Bio Vanille Joghurt Gōutōng – das Servicecenter Seite 11
  • 12.
    Eingabe Anliegen Gōutōng –das Servicecenter Seite 12
  • 13.
    Selektion Gōutōng – dasServicecenter Seite 13
  • 14.
    Selektion Gōutōng – dasServicecenter Seite 14
  • 15.
    Selektion Gōutōng – dasServicecenter Seite 15
  • 16.
    Selektion Gōutōng – dasServicecenter Seite 16
  • 17.
    Selektion Gōutōng – dasServicecenter Seite 17
  • 18.
  • 19.
    Selektion Gōutōng – dasServicecenter Seite 19
  • 20.
    Selektion Gōutōng – dasServicecenter Seite 20
  • 21.
    Gōutōng – dasServicecenter Seite 21
  • 22.
    Agenda Selfservice Chat und virtuelleAgenten Callcenter – Telefon und E-Mail Controlling und Berichtswesen Wissen Gōutōng – das Servicecenter Seite 22
  • 23.
    Chat und virtuelleAgenten Chat Gōutōng – das Servicecenter Seite 23
  • 24.
    Chat und virtuelleAgenten Virtuelle Agenten Gōutōng – das Servicecenter Seite 24
  • 25.
    Agenda Selfservice Chat und virtuelleAgenten Callcenter – Telefon und E-Mail Controlling und Berichtswesen Wissen Gōutōng – das Servicecenter Seite 25
  • 26.
    Telefon Telefon Gōutōng – dasServicecenter Seite 26
  • 27.
    Bearbeitung im CC,wenn eine zusätzliche telefonische Antwort erwünscht wird Gōutōng – das Servicecenter Seite 27
  • 28.
    Bearbeitung im CC Gōutōng– das Servicecenter Seite 28
  • 29.
    Bearbeitung im CC Gōutōng– das Servicecenter Seite 29
  • 30.
    E-Mail E-Mail Gōutōng – dasServicecenter Seite 30
  • 31.
    Auswahl eMail Gōutōng –das Servicecenter Seite 31
  • 32.
    Bearbeitung eMail Gōutōng –das Servicecenter Seite 32
  • 33.
    Erstellung Antwort eMail Gōutōng– das Servicecenter Seite 33
  • 34.
    Controlling Gōutōng – dasServicecenter Seite 34
  • 35.
    Controlling Gōutōng – dasServicecenter Seite 35
  • 36.
    Agenda Selfservice Chat und virtuelleAgenten Callcenter – Telefon und E-Mail Controlling und Berichtswesen Wissen Gōutōng – das Servicecenter Seite 36
  • 37.
    Controlling und Berichtswesen Gōutōng– das Servicecenter Seite 37
  • 38.
    Controlling und Berichtswesen Fallkeine FAQ Anliegen Antworten gefunden mit eMail ohne eMail Keine Antworten gefunden mit eMail ohne eMail Total keine FAQ Anliegen Total 157 22 135 37 24 13 194 richtig % richtig mod % mod neu % neu übrige % übrige 151 96 6 4 0 0 0 0 29 78 7 19 0 0 1 3 180 93 13 7 0 0 1 1 Erläuterungen (detaillierte Erklärung auf der folgenden Folie): Richtig: das System reagiert korrekt; sollte der Kunde keine Antwort bekommen haben, so gab es auf das Anliegen keine Antwort („bla bla“, „“, ...) oder der Kunde hat das System falsch bedient (vorzeitiges Abbrechen, ...) Mod: das System muss korrigiert werden; der Kunde hätte eine bzw. eine bessere Antwort bekommen können Neu: das System hat keine passende Antwort auf die Frage, die Antwort sollte ins System aufgenommen werden Übrige: das System gibt auf diese Frage keine Antwort, der Kunde sollte sich per Mail/Telefon an den Kundendienst wenden Gōutōng – das Servicecenter Seite 38
  • 39.
    Validierte Auswertungsperiode: 29.03.– 31.03.2010 Fall FAQ Anliegen FAQ Anliegen mit eMail ohne eMail Total FAQ Fall keine FAQ Anliegen Antworten gefunden mit eMail ohne eMail Keine Antworten gefunden mit eMail ohne eMail Total keine FAQ Anliegen Total 1551 62 1490 1551 Total 416 78 338 86 76 10 502 richtig % richtig 1551 100 1551 mod % mod % richtig mod 0 % neu % mod 0 0 % neu 0 übrige übrige % übrige 100 richtig 0 neu neu 0 % übrige 404 97 12 3 0 0 0 0 29 78 7 19 0 0 1 3 484 96 18 4 0 0 1 1 Erläuterungen (detaillierte Erklärung auf der folgenden Folie): Richtig: das System reagiert korrekt; sollte der Kunde keine Antwort bekommen haben, so gab es auf das Anliegen keine Antwort („bla bla“, „“, ...) oder der Kunde hat das System falsch bedient (vorzeitiges Abbrechen, ...) Mod: das System muss korrigiert werden; der Kunde hätte eine bzw. eine bessere Antwort bekommen können Neu: das System hat keine passende Antwort auf die Frage, die Antwort sollte ins System aufgenommen werden Übrige: das System gibt auf diese Frage keine Antwort, der Kunde sollte sich per Mail/Telefon an den Kundendienst wenden Gōutōng – das Servicecenter Seite 39
  • 40.
    Erklärung FAQ Anliegen/richtig: System hatAntwort gefunden Antwort gefunden/richtig: System hat richtige Antwort gefunden Antwort gefunden/mod: System hat falsche Antwort gefunden; System muss verbessert werden Antwort gefunden/neu: System hat falsche Antwort gefunden; es gibt Antwort nicht; evtl. neue Antwort Antwort gefunden/übrige: System hat falsche Antwort gefunden; es ist ein Anliegen, das nicht beantwortet werden soll Keine Antwort gefunden/richtig: System hat keine Antwort gefunden, Kunde hat Supplier-Link geklickt oder falsch bedient; System hätte richtiges gezeigt, wenn Kunde richtig bedient hätte Keine Antwort gefunden/mod: System hat nicht richtiges gezeigt; System muss verbessert werden Keine Antwort gefunden/neu: es gibt Antwort nicht; es soll geprüft werden, ob neue Antwort erstellt werden muss Keine Antwort gefunden/übrige: es ist ein Anliegen, das nicht beantwortet werden soll Total/richtig: Total/mod: total falsche Antworten vom System, obwohl System Antwort hat Total/neu: total falsche Antworten vom System, weil System Antwort nicht hat Total/übrige: total Anliegen, die System nicht beantworten soll Total ohne FAQ Anliegen Gōutōng – das Servicecenter Seite 40 total richtige Antworten vom System ist analog zu Total. Mit dem einen Unterschied, dass hier die reinen FAQ Anliegen aus der Bilanz herausgenommen wurden. Es handelt sich also um das Total der manuell ins Anliegenfenster eingegebenen Anliegen
  • 41.
    Schlussfolgerungen Es wurden 2053Anliegen (100%) ausgewertet 216 Anliegen (10.5%) werden als e-Mail abgeschickt • 75.55% der Anliegen waren reine FAQ Anliegen – Die Zahl stammt aus den Anliegen zu „FAQ Anliegen“ pro Gesamtzahl Anliegen „Total“ in Prozent – 4% dieser Anliegen wurden als e-Mails abgeschickt • 24.45% der Anliegen sind manuell ins Anliegenfenster eingegeben worden – Die Zahl stammt aus den Anliegen zu „Antwort gefunden“ und „keine Antwort gefunden“ pro Gesamtzahl Anliegen „Total“ in Prozent – 30.68% dieser Anliegen wurden als e-Mails abgeschickt Im weiteren betrachten wir nur noch die Anliegen, die manuell ins Anliegenfenster eingegeben wurden, also ohne FAQ Anliegen Es wurden 502 manuelle Anliegen (100%) ausgewertet (Total ohne FAQ Anliegen) 154 Anliegen (30.68%) wurden als e-Mail abgeschickt • In – – – 82.87% dieser Anliegen wurde eine Antwort gefunden Die Zahl stammt aus den Kontakten zu „Antort gefunden“ pro Gesamtzahl Kontakte „Total ohne FAQ Anliegen“ in Prozent 97.12% bekommen die richtigen Antworten 18.75% dieser Anliegen werden als e-Mails abgeschickt • 17.13% der Anliegen haben keine Antworten bekommen – Die Zahl stammt aus den Kontakten zu „keine Antwort gefunden “pro Gesamtzahl Kontakte „ Total ohne FAQ Anliegen“ in Prozent – Bei 6.98% wird die richtige Antwort nicht gefunden, System muss modifiziert werden – Bei 0% müssten neue Themen/Antworten eingeführt werden – 88.37% dieser Anliegen werden als e-Mails abgeschickt Gōutōng – das Servicecenter Seite 41
  • 42.
    Pflege KD Inhalte– Inhalte ändern ID Anliegen Ofen Trophy Alte KD Antwort KD Text D / KDText F / KDText I Auskunft Ofen Trophy Haben Sie Fragen zur Ofen Trophy? Die "Ofen Trophy", Pyrex Artikel, ist am 28. Februar 2009 zu Ende gegangen. Die Produkte werden nicht im Coop Sortiment geführt. Es können deshalb keine Bestellungen entgegen genommen. <br><br> Falls Sie ein Anliegen zu einem fehlerhaften Artikel haben, wollen Sie bitte die Gratis Trophy Hotline 0800 000 515 anrufen - dort wird Ihnen weiter geholfen. Vous désirez des informations sur le Trophée Cuisson au four? Le Trophé " Cuisson au four", articles Pyrex, a pris fin le 28 février 2009. Les articles du Trophée ne font pas partie de l'assortiment permanent Coop, c'est pourquoi il n'est pas possible de passer commander. Si vous avez une requête au sujet d'un article défectueux, veuillez appeler le numéro gratuit de la hotline du Trophée, le 0800 000 515 - on vous indiquera la marche à suivre. Desidera informazioni sulla promozione "A caccia di sformati firmati"? La promozione "A caccia di sformati firmati", articoli Pyrex, è finita il 28 febbraio 2009. Gli articoli di questa promozione non fanno parte dell'assortimento normale Coop. Per questa ragione non è possibile fare un'ordinazione. Se ha una richiesta concernente un articolo difettoso, voglia prendere contatto con la hot line gratuita 0800 000 515, che le sarà di aiuto. Gōutōng – das Servicecenter Seite 42 Links Status/Ab wann Ok Text angepasst
  • 43.
    Routing Telefone undMails • Mit Routing (Struktur, durch welche Daten automatisch in die richtigen Felder der Hauptdatenbank überführt werden) – durch Konsumentendienst Hauptsitz erstellt und systematisch kontrolliert - wird das Anliegen klassifiziert. Briefe werden von Hand eingetragen. • Durch dieses Routing erfolgt die Einordnung in die Datenbank Consulink, aus welcher das gesamte Erledigungs- und Berichtswesen generiert wird. • Controlling Hauptsitz kontrolliert die automatisch übermittelten Daten auf Richtigkeit und nimmt sprachliche Korrekturen vor. Damit wird die Richtigkeit der Daten garantiert. • Es erfolgt aus diesen Korrekturen das tägliche Coaching des Call Centers sowie Änderungen der Checklisten der Abläufe Call Center Gōutōng – das Servicecenter Seite 43
  • 44.
    Berichtswesen Sämtliche Daten (betreffendHauptsitz und Regionen) von Kundenkontakten per Telefon, Mail, Brief sind Basis für • ein tägliches Berichtswesen der brisanten Fälle an unsere Qualitätssicherung und die entsprechenden Einkaufsabteilungen und Categorys • die systematische Einleitung der Fälle an Einkaufsabteilungen resp. Categorys • das monatliche Berichtswesen an Einkaufsabteilungen, Categorys, Regionen etc. • Spezialberichte über unternehmenspolitisch besonders wichtige (Preis, Werbeauftritt, Umwelt etc.) und/oder aktuelle Themen (SUPERCARDplus, Trophy, Passabene, Verdecard, Supercard Ticket, Discount-Anliegen etc.) Gōutōng – das Servicecenter Seite 44
  • 45.
    Agenda Selfservice Chat und virtuelleAgenten Callcenter – Telefon und E-Mail Controlling und Berichtswesen Wissen Gōutōng – das Servicecenter Seite 45
  • 46.
    Kurs und EventManagement Kurs Management Autor Kurs Entwicklung Event Management Lernen und Trainieren Event Angebot Kurs Event Manager Trainieren Dozent Lernen Student Event Event Vorbereitung Reviewer Kurs Überprüfung Gōutōng – das Servicecenter Seite 46 Kurs Student Event Anmeldung
  • 47.
    Wissen „Bieten Sie IhrenKunden LifeAgents nur noch an, wenn es sich um komplexe und hochwertige Anliegen handelt“ Gōutōng – das Servicecenter Seite 47
  • 48.
    Wissen „Konzentrieren Sie sichauf das Verhalten der Kunden“ Gōutōng – das Servicecenter Seite 48
  • 49.
    Wissen „Eliminieren Sie Wartezeiten undWeiterverbindungen“ Gōutōng – das Servicecenter Seite 49
  • 50.
    Wissen „Machen Sie IhremLife Agenten die Arbeit so einfach wie möglich“ Gōutōng – das Servicecenter Seite 50
  • 51.
    Wissen „Werfen Sie diealten IVR-Barrieren in den Müll“ Gōutōng – das Servicecenter Seite 51
  • 52.
    Wissen „Gewährleisten Sie eine durchgehendeServiceKonsistenz, indem Sie die Technologien, die die Agentinnen und Agenten nutzen, mit der (Self)Servicetechnologie synchron schalten“ Gōutōng – das Servicecenter Seite 52
  • 53.
    Wissen „Analysieren Sie kristallklar, wasdie jetzige und zukünftige Rolle des Callcenters ist in der Multichannel-Onlinewelt sein wird“ Gōutōng – das Servicecenter Seite 53
  • 54.
    Wissen „Nutzen Sie E-Learningauch um alle Mitarbeiterinnen und Mitarbeiter aktuell bei Veränderungen in den Kommunikationsprozessen, Technologien und Anwendungen fit zu machen und fit zu halten“ Gōutōng – das Servicecenter Seite 54
  • 55.
    Architektur Service Center 2‘000 p.M. KDInternet 8‘000p.M. KD Mail 4‘000 p.M. KD Telefon Routing Email (Eingabe) Controlling Internet Controlling Hauptsitz Brief 1‘000 p.M. (Eingabe) Telefon (Eingabe) Berichtswesen Gōutōng – das Servicecenter Seite 55
  • 56.
  • 57.
    Gōutōng – dasServicecenter Seite 57
  • 58.
    Architektur Call Center 2‘000 p.M. KDInternet 8‘000p.M. 4‘000 p.M. KD Telefon KD Mail Routing Email (Eingabe) Controlling Internet Controlling Hauptsitz Brief 1‘000 p.M. (Eingabe) Telefon (Eingabe) Berichtswesen Gōutōng – das Servicecenter Seite 58
  • 59.
    Architektur Call Center 2‘000 p.M. KDInternet 8‘000p.M. KD Mail 4‘000 p.M. KD Telefon Routing Email (Eingabe) Controlling Internet Controlling Hauptsitz Brief 1‘000 p.M. (Eingabe) Telefon (Eingabe) Berichtswesen Gōutōng – das Servicecenter Seite 59
  • 60.
    Architektur Call Center 2‘000 p.M. KDInternet 8‘000p.M. KD Mail 4‘000 p.M. KD Telefon Routing Email (Eingabe) Controlling Internet Controlling Hauptsitz Brief 1‘000 p.M. (Eingabe) Telefon (Eingabe) Berichtswesen Gōutōng – das Servicecenter Seite 60
  • 61.
    Architektur Call Center 2‘000 p.M. KDInternet 8‘000p.M. KD Mail 4‘000 p.M. KD Telefon Routing Email (Eingabe) Controlling Internet Controlling Hauptsitz Brief 1‘000 p.M. (Eingabe) Telefon (Eingabe) Berichtswesen Gōutōng – das Servicecenter Seite 61
  • 62.
    Architektur Call Center 2‘000 p.M. KDInternet 8‘000p.M. KD Mail 4‘000 p.M. KD Telefon Routing Email (Eingabe) Controlling Internet Controlling Hauptsitz Brief 1‘000 p.M. (Eingabe) Telefon (Eingabe) Berichtswesen Gōutōng – das Servicecenter Seite 62
  • 63.
    Architektur Call Center 2‘000 p.M. KDInternet 8‘000p.M. KD Mail 4‘000 p.M. KD Telefon Routing Email (Eingabe) Controlling Internet Controlling Hauptsitz Brief 1‘000 p.M. (Eingabe) Telefon (Eingabe) Berichtswesen Gōutōng – das Servicecenter Seite 63