Deutsche Post
- Renten Service –

Praxisbeispiel: OSGi im Massendruck




       Architektur Jour-Fixe, SW-Architektur (SEG4), Köln, 03.11.2009
Praxisbeispiel: OSGi im Massendruck




                              OSGi Thementag


                                    03.11.2009




                                       Autor:
                Alexander Wolff (Deutsche Post)


 Architektur Jour-Fixe, SW-Architektur (SEG4), Köln, 03.11.2009
Agenda


 Deutsche Post - NL Rentenservice


 OMS – Output Management System


 OMS Architekturprinzipien


 OMS und OSGi


 Projektstand und –bewertung


 Zusammenfassung



               Architektur Jour-Fixe, SW-Architektur (SEG4), Köln, 03.11.2009
Agenda


 Deutsche Post - NL Rentenservice


 OMS – Output Management System


 OMS Architekturprinzipien


 OMS und OSGi


 Projektstand und –bewertung


 Zusammenfassung



                Architektur Jour-Fixe, SW-Architektur (SEG4), Köln, 03.11.2009
Deutsche Post NL Rentenservice


 26 Millionen Konten von ca. 18 Millionen Rentnern


 305 Millionen Rentenzahlungen pro Jahr


 24 Millionen Rentenberechnungen pro Jahr


 17 Millionen Rentenzahlungen ins Ausland pro Jahr


 Auszahlung von 195 Milliarden € pro Jahr




                Architektur Jour-Fixe, SW-Architektur (SEG4), Köln, 03.11.2009
Massendruck beim NL Rentenservice


 Rentenanpassungsverfahren der gesetzlichen Rente
   ● Jährliche Anpassungsbescheide
   ● > 20 Millionen in 2 Wochen


 Bestandsverwaltung in der gesetzlichen Rente
   ● Begrüßungsschreiben, Bestätigung von Adressänderungen etc.


 Konteninformationen in der Zulagenverwaltung
   ● Gesetzliche Bescheide
   ● Kundenspezifische Schreiben
   ● > 1 Million pro Woche



               Architektur Jour-Fixe, SW-Architektur (SEG4), Köln, 03.11.2009
Agenda


 Deutsche Post - NL Rentenservice


 OMS – Output Management System


 OMS Architekturprinzipien


 OMS und OSGi


 Projektstand und –bewertung


 Zusammenfassung



                Architektur Jour-Fixe, SW-Architektur (SEG4), Köln, 03.11.2009
Zielsetzung

 Aufsetzen auf offenen Standards


 Gewährleistung der notwendigen Performance
    ● Hohe Spitzenlast


 Geschäftslogik soll unter unterschiedlichen Technologien laufen
    ● Batch (Massendruck), Web (Online-Druck)


 Dynamische Anpassung an unterschiedliche Druckanforderungen


 Ableitung an Druckdienstleister und Archivsystem


 Ableitung an Archivsystem

                 Architektur Jour-Fixe, SW-Architektur (SEG4), Köln, 03.11.2009
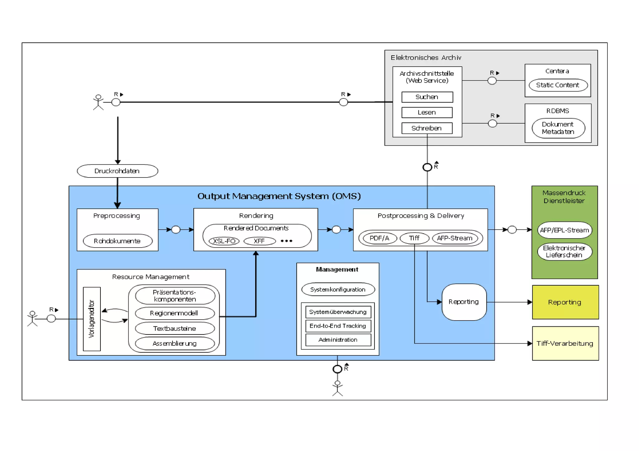
OMS – Output Management System

 Prinzipielles Verfahren
    ● Rohdaten werden als XML aufgeliefert
    ● Inhaltliche Anreicherung                                                     Preprocessing
        – Ersetzen von Textbausteinen
    ● Rendering in die gewünschten Formate
        – Gerendertes Zwischenformat                                                Processing
    ● Zusammenstellung der Sendung
    ● Zielformate erstellen
        – PDF, TIFF, AFP
    ● Ableitung an Druckdienstleister
                                                                                   Postprocessing



                  Architektur Jour-Fixe, SW-Architektur (SEG4), Köln, 03.11.2009
OMS Systemkontext




            Architektur Jour-Fixe, SW-Architektur (SEG4), Köln, 03.11.2009
Architektur Jour-Fixe, SW-Architektur (SEG4), Köln, 03.11.2009
OMS – Parametrisierung


 Dokumententyp / Druckvorfall


   ● Jedes Dokument wird anders behandelt
       – Anderes Layout, andere Textbausteinen etc.


   ● Hängt ab von Parametern wie Typ, Jahrgang, Version, ….


   ● Ein spezifisches Aufbereitungsverfahren heißt Druckvorfall


 Woher bekommt OMS den Druckvorfall zu einem Dokument?




               Architektur Jour-Fixe, SW-Architektur (SEG4), Köln, 03.11.2009
OMS – Parametrisierung

 Druckvorfall
    ● Wird einem Dokument aufgrund dessen Metadaten zugewiesen


 Druckvorfall stellt folgende Informationen bereit:
    ● Textbausteine und ähnliche Parameter
    ● Sendungsregelwerk
    ● Rendering
    ● Ressourcen wie Schriften, Vorlagen, …
    ● Ableitungsregeln


 Es kann beliebig viele und versionierte Druckvorfälle geben


 Druckvorfälle sind im OMS installiert

                  Architektur Jour-Fixe, SW-Architektur (SEG4), Köln, 03.11.2009
OMS Konzept


 OMS ist Infrastruktur, auf der sich Druckvorfälle einschreiben können


 Alle Druckvorfälle werden nach den selben Prinzipien verarbeitet


 Das Verfahren wird durch Druckvorfälle parametrisiert


 Druckvorfälle schreiben sich dynamisch ein




                Architektur Jour-Fixe, SW-Architektur (SEG4), Köln, 03.11.2009
OMS – Infrastruktur


 OMS Infrastruktur ist verantwortlich für
    ● Rendering gemäß OpenSource Standards

    ● Ressourcenverwaltung

    ● Administration

    ● Anbindung an externe Systeme
       – Archiv
       – Druckdienstleister
    ● End-to-End-Tracking

    ● Performance / Lastverteilung

    ● Parallelisierung der Verarbeitung

                  Architektur Jour-Fixe, SW-Architektur (SEG4), Köln, 03.11.2009
Agenda


 Deutsche Post - NL Rentenservice


 OMS – Output Management System


 OMS Architekturprinzipien


 OMS und OSGi


 Projektstand und –bewertung


 Zusammenfassung



               Architektur Jour-Fixe, SW-Architektur (SEG4), Köln, 03.11.2009
OMS Architekturprinzipien


 Plugin-Architektur (Druckvorfälle==Plugin)


    ● Druckvorfällle werden dynamisch de-/installiert
       – Durch Administration / Betrieb


    ● Druckvorfälle werden versioniert


  Druckvorfälle ‚on demand‘


  Universeller Workflow parametrisiert durch Druckvorfälle


  Infrastruktur und Geschäftslogik strikt getrennt


                 Architektur Jour-Fixe, SW-Architektur (SEG4), Köln, 03.11.2009
OMS Architekturprinzipien
Pipes&Filters – Architektur




   ● Filter verarbeiten die Daten
   ● Pipes sind für den Datenfluss zwischen den Filtern verantwortlich


 Massendruck
   ● Datenfluss und Kommunikation mittels Message Queues


  Infrastruktur und Geschäftslogik sind unabhängig
   ● Einsatz in unterschiedlicher techn. Umgebung

                Architektur Jour-Fixe, SW-Architektur (SEG4), Köln, 03.11.2009
OMS Architekturprinzipien


 Serviceorientierter Ansatz


    ● Druckvorfälle installieren ihre Logik in Service-Registratur


    ● Diese werden über Metadaten der Eingangsdaten aufgelöst


  Dynamische Kopplung zwischen Eingangsdaten und Geschäftslogik




                 Architektur Jour-Fixe, SW-Architektur (SEG4), Köln, 03.11.2009
Agenda


 Deutsche Post - NL Rentenservice


 OMS – Output Management System


 OMS Architekturprinzipien


 OMS und OSGi


 Projektstand und –bewertung


 Zusammenfassung



                Architektur Jour-Fixe, SW-Architektur (SEG4), Köln, 03.11.2009
OMS und OSGi

 Plugin-Architektur wird unterstützt durch:
    ● OSGi Modularisierung
    ● Dynamik der Module


 Pipe & Filter Architektur wird unterstützt durch:
    ● OSGi Modularisierung


 Serviceorientierter Ansatz wird unterstützt durch:
    ● OSGi Services


 Zusätzlich liefert OSGi:
    ● OSGi Compendium Services
    ● Integration von ‚Web in OSGi‘

                Architektur Jour-Fixe, SW-Architektur (SEG4), Köln, 03.11.2009
Technologie

 OSGi
   ● Equinox
   ● Spring DM


 Message Queing
   ● OAQ (Oracle Advanced Queueing)


 Business Integration
   ● Apache Camel


 Rendering
   ● XSL-FO
   ● Doc BridgeMill / Dope/FO (Compart)

                 Architektur Jour-Fixe, SW-Architektur (SEG4), Köln, 03.11.2009
Technologie

 IDE
   ● Eclipse 3.5.2


 Buildprozess
   ● Maven 2.1.0 mit felix-maven-plugin (basiert auf BND)


 Testausführungsumgebung
   ● PAX-EXAM von OPS4J zu Integrationstest
   ● Hudson zur Continuous Integration


 Produktionsumgebung
   ● Equinox
   ● PAX-Runner von OPS4J (als Provisioning)

                 Architektur Jour-Fixe, SW-Architektur (SEG4), Köln, 03.11.2009
Agenda


 Deutsche Post - NL Rentenservice


 OMS – Output Management System


 OMS Architekturprinzipien


 OMS und OSGi


 Projektstand und –bewertung


 Zusammenfassung



                Architektur Jour-Fixe, SW-Architektur (SEG4), Köln, 03.11.2009
Aktueller Stand ( Okt. 2009 )


 Vorprojekt abgeschlossen
   ● Test- und Entwicklungsumgebung sind aufgebaut
   ● Weite Teile der OMS Infrastruktur sind aufgebaut


 Konzept zur Inbetriebnahme fehlt noch
   ● Provisioning / Roll-out ist noch nicht gelöst




                Architektur Jour-Fixe, SW-Architektur (SEG4), Köln, 03.11.2009
Bewertung


 Konzept von OSGi ist überzeugend … , aber


 Werkzeugunterstützung lässt zu wünschen übrig
   ● IDE hatte Fehler (sind in nächster Version wohl behoben)
   ● Werkzeuge zum Integrationstest haben noch Kinderkrankheiten


 Produktionsplattformen müssen sich noch verbessern


 Grundsätzlich muss sich OSGi als Standard durchsetzen




               Architektur Jour-Fixe, SW-Architektur (SEG4), Köln, 03.11.2009
Bewertung


 Anforderungen an Teamkompetenz ist hoch
   ● Neue Programmierparadigmen/-modelle
   ● Neuer Technologiestack


 Betrieb und Testmanagement
   ● Es wird eine neue Plattform eingeführt
   ● Stellen Sie sich vor, was dies in Ihrem Unternehmen bedeutet ?


 Einführung von OSGi zieht sich durch die gesamte IT
   ● Benötigt Management Intention
   ● Sollte als strategische Ausrichtung definiert sein



                Architektur Jour-Fixe, SW-Architektur (SEG4), Köln, 03.11.2009
Lessons learned


 Management intention muss expliziter eingefordert werden
   ● Management sind die Auswirkung dieser Technologie nicht klar


 Mischung aus Pilot- und Kernentwicklung
   ● Vorprojekt
   ● Trennung hätte klarer sein müssen




                  Architektur Jour-Fixe, SW-Architektur (SEG4), Köln, 03.11.2009
Agenda


 Deutsche Post - NL Rentenservice


 OMS – Output Management System


 OMS Architekturprinzipien


 OMS und OSGi


 Projektstand und –bewertung


 Zusammenfassung



                Architektur Jour-Fixe, SW-Architektur (SEG4), Köln, 03.11.2009
Zusammenfassung


 OSGi ermöglicht es, Anforderungen umzusetzen,
    ● die mit herkömmlicher Mitteln nicht möglich sind
    ● oder zumindest nur sehr schwierig


 Der Preis ist derzeit noch hoch
    ● OSGi ist für viele Entwickler Neuland
    ● Werkzeuge sind derzeit noch nicht ausgereift
    ● Konzepte für Betrieb sind noch nicht ausgereift




                Architektur Jour-Fixe, SW-Architektur (SEG4), Köln, 03.11.2009

OSGi: Fallstudie OSGi im Output Management

  • 1.
    Deutsche Post - RentenService – Praxisbeispiel: OSGi im Massendruck Architektur Jour-Fixe, SW-Architektur (SEG4), Köln, 03.11.2009
  • 2.
    Praxisbeispiel: OSGi imMassendruck OSGi Thementag 03.11.2009 Autor: Alexander Wolff (Deutsche Post) Architektur Jour-Fixe, SW-Architektur (SEG4), Köln, 03.11.2009
  • 3.
    Agenda  Deutsche Post- NL Rentenservice  OMS – Output Management System  OMS Architekturprinzipien  OMS und OSGi  Projektstand und –bewertung  Zusammenfassung Architektur Jour-Fixe, SW-Architektur (SEG4), Köln, 03.11.2009
  • 4.
    Agenda  Deutsche Post- NL Rentenservice  OMS – Output Management System  OMS Architekturprinzipien  OMS und OSGi  Projektstand und –bewertung  Zusammenfassung Architektur Jour-Fixe, SW-Architektur (SEG4), Köln, 03.11.2009
  • 5.
    Deutsche Post NLRentenservice  26 Millionen Konten von ca. 18 Millionen Rentnern  305 Millionen Rentenzahlungen pro Jahr  24 Millionen Rentenberechnungen pro Jahr  17 Millionen Rentenzahlungen ins Ausland pro Jahr  Auszahlung von 195 Milliarden € pro Jahr Architektur Jour-Fixe, SW-Architektur (SEG4), Köln, 03.11.2009
  • 6.
    Massendruck beim NLRentenservice  Rentenanpassungsverfahren der gesetzlichen Rente ● Jährliche Anpassungsbescheide ● > 20 Millionen in 2 Wochen  Bestandsverwaltung in der gesetzlichen Rente ● Begrüßungsschreiben, Bestätigung von Adressänderungen etc.  Konteninformationen in der Zulagenverwaltung ● Gesetzliche Bescheide ● Kundenspezifische Schreiben ● > 1 Million pro Woche Architektur Jour-Fixe, SW-Architektur (SEG4), Köln, 03.11.2009
  • 7.
    Agenda  Deutsche Post- NL Rentenservice  OMS – Output Management System  OMS Architekturprinzipien  OMS und OSGi  Projektstand und –bewertung  Zusammenfassung Architektur Jour-Fixe, SW-Architektur (SEG4), Köln, 03.11.2009
  • 8.
    Zielsetzung  Aufsetzen aufoffenen Standards  Gewährleistung der notwendigen Performance ● Hohe Spitzenlast  Geschäftslogik soll unter unterschiedlichen Technologien laufen ● Batch (Massendruck), Web (Online-Druck)  Dynamische Anpassung an unterschiedliche Druckanforderungen  Ableitung an Druckdienstleister und Archivsystem  Ableitung an Archivsystem Architektur Jour-Fixe, SW-Architektur (SEG4), Köln, 03.11.2009
  • 9.
    OMS – OutputManagement System  Prinzipielles Verfahren ● Rohdaten werden als XML aufgeliefert ● Inhaltliche Anreicherung Preprocessing – Ersetzen von Textbausteinen ● Rendering in die gewünschten Formate – Gerendertes Zwischenformat Processing ● Zusammenstellung der Sendung ● Zielformate erstellen – PDF, TIFF, AFP ● Ableitung an Druckdienstleister Postprocessing Architektur Jour-Fixe, SW-Architektur (SEG4), Köln, 03.11.2009
  • 10.
    OMS Systemkontext Architektur Jour-Fixe, SW-Architektur (SEG4), Köln, 03.11.2009
  • 11.
    Architektur Jour-Fixe, SW-Architektur(SEG4), Köln, 03.11.2009
  • 12.
    OMS – Parametrisierung Dokumententyp / Druckvorfall ● Jedes Dokument wird anders behandelt – Anderes Layout, andere Textbausteinen etc. ● Hängt ab von Parametern wie Typ, Jahrgang, Version, …. ● Ein spezifisches Aufbereitungsverfahren heißt Druckvorfall  Woher bekommt OMS den Druckvorfall zu einem Dokument? Architektur Jour-Fixe, SW-Architektur (SEG4), Köln, 03.11.2009
  • 13.
    OMS – Parametrisierung Druckvorfall ● Wird einem Dokument aufgrund dessen Metadaten zugewiesen  Druckvorfall stellt folgende Informationen bereit: ● Textbausteine und ähnliche Parameter ● Sendungsregelwerk ● Rendering ● Ressourcen wie Schriften, Vorlagen, … ● Ableitungsregeln  Es kann beliebig viele und versionierte Druckvorfälle geben  Druckvorfälle sind im OMS installiert Architektur Jour-Fixe, SW-Architektur (SEG4), Köln, 03.11.2009
  • 14.
    OMS Konzept  OMSist Infrastruktur, auf der sich Druckvorfälle einschreiben können  Alle Druckvorfälle werden nach den selben Prinzipien verarbeitet  Das Verfahren wird durch Druckvorfälle parametrisiert  Druckvorfälle schreiben sich dynamisch ein Architektur Jour-Fixe, SW-Architektur (SEG4), Köln, 03.11.2009
  • 15.
    OMS – Infrastruktur OMS Infrastruktur ist verantwortlich für ● Rendering gemäß OpenSource Standards ● Ressourcenverwaltung ● Administration ● Anbindung an externe Systeme – Archiv – Druckdienstleister ● End-to-End-Tracking ● Performance / Lastverteilung ● Parallelisierung der Verarbeitung Architektur Jour-Fixe, SW-Architektur (SEG4), Köln, 03.11.2009
  • 16.
    Agenda  Deutsche Post- NL Rentenservice  OMS – Output Management System  OMS Architekturprinzipien  OMS und OSGi  Projektstand und –bewertung  Zusammenfassung Architektur Jour-Fixe, SW-Architektur (SEG4), Köln, 03.11.2009
  • 17.
    OMS Architekturprinzipien  Plugin-Architektur(Druckvorfälle==Plugin) ● Druckvorfällle werden dynamisch de-/installiert – Durch Administration / Betrieb ● Druckvorfälle werden versioniert   Druckvorfälle ‚on demand‘   Universeller Workflow parametrisiert durch Druckvorfälle   Infrastruktur und Geschäftslogik strikt getrennt Architektur Jour-Fixe, SW-Architektur (SEG4), Köln, 03.11.2009
  • 18.
    OMS Architekturprinzipien Pipes&Filters –Architektur ● Filter verarbeiten die Daten ● Pipes sind für den Datenfluss zwischen den Filtern verantwortlich  Massendruck ● Datenfluss und Kommunikation mittels Message Queues   Infrastruktur und Geschäftslogik sind unabhängig ● Einsatz in unterschiedlicher techn. Umgebung Architektur Jour-Fixe, SW-Architektur (SEG4), Köln, 03.11.2009
  • 19.
    OMS Architekturprinzipien  ServiceorientierterAnsatz ● Druckvorfälle installieren ihre Logik in Service-Registratur ● Diese werden über Metadaten der Eingangsdaten aufgelöst   Dynamische Kopplung zwischen Eingangsdaten und Geschäftslogik Architektur Jour-Fixe, SW-Architektur (SEG4), Köln, 03.11.2009
  • 20.
    Agenda  Deutsche Post- NL Rentenservice  OMS – Output Management System  OMS Architekturprinzipien  OMS und OSGi  Projektstand und –bewertung  Zusammenfassung Architektur Jour-Fixe, SW-Architektur (SEG4), Köln, 03.11.2009
  • 21.
    OMS und OSGi Plugin-Architektur wird unterstützt durch: ● OSGi Modularisierung ● Dynamik der Module  Pipe & Filter Architektur wird unterstützt durch: ● OSGi Modularisierung  Serviceorientierter Ansatz wird unterstützt durch: ● OSGi Services  Zusätzlich liefert OSGi: ● OSGi Compendium Services ● Integration von ‚Web in OSGi‘ Architektur Jour-Fixe, SW-Architektur (SEG4), Köln, 03.11.2009
  • 22.
    Technologie  OSGi ● Equinox ● Spring DM  Message Queing ● OAQ (Oracle Advanced Queueing)  Business Integration ● Apache Camel  Rendering ● XSL-FO ● Doc BridgeMill / Dope/FO (Compart) Architektur Jour-Fixe, SW-Architektur (SEG4), Köln, 03.11.2009
  • 23.
    Technologie  IDE ● Eclipse 3.5.2  Buildprozess ● Maven 2.1.0 mit felix-maven-plugin (basiert auf BND)  Testausführungsumgebung ● PAX-EXAM von OPS4J zu Integrationstest ● Hudson zur Continuous Integration  Produktionsumgebung ● Equinox ● PAX-Runner von OPS4J (als Provisioning) Architektur Jour-Fixe, SW-Architektur (SEG4), Köln, 03.11.2009
  • 24.
    Agenda  Deutsche Post- NL Rentenservice  OMS – Output Management System  OMS Architekturprinzipien  OMS und OSGi  Projektstand und –bewertung  Zusammenfassung Architektur Jour-Fixe, SW-Architektur (SEG4), Köln, 03.11.2009
  • 25.
    Aktueller Stand (Okt. 2009 )  Vorprojekt abgeschlossen ● Test- und Entwicklungsumgebung sind aufgebaut ● Weite Teile der OMS Infrastruktur sind aufgebaut  Konzept zur Inbetriebnahme fehlt noch ● Provisioning / Roll-out ist noch nicht gelöst Architektur Jour-Fixe, SW-Architektur (SEG4), Köln, 03.11.2009
  • 26.
    Bewertung  Konzept vonOSGi ist überzeugend … , aber  Werkzeugunterstützung lässt zu wünschen übrig ● IDE hatte Fehler (sind in nächster Version wohl behoben) ● Werkzeuge zum Integrationstest haben noch Kinderkrankheiten  Produktionsplattformen müssen sich noch verbessern  Grundsätzlich muss sich OSGi als Standard durchsetzen Architektur Jour-Fixe, SW-Architektur (SEG4), Köln, 03.11.2009
  • 27.
    Bewertung  Anforderungen anTeamkompetenz ist hoch ● Neue Programmierparadigmen/-modelle ● Neuer Technologiestack  Betrieb und Testmanagement ● Es wird eine neue Plattform eingeführt ● Stellen Sie sich vor, was dies in Ihrem Unternehmen bedeutet ?  Einführung von OSGi zieht sich durch die gesamte IT ● Benötigt Management Intention ● Sollte als strategische Ausrichtung definiert sein Architektur Jour-Fixe, SW-Architektur (SEG4), Köln, 03.11.2009
  • 28.
    Lessons learned  Managementintention muss expliziter eingefordert werden ● Management sind die Auswirkung dieser Technologie nicht klar  Mischung aus Pilot- und Kernentwicklung ● Vorprojekt ● Trennung hätte klarer sein müssen Architektur Jour-Fixe, SW-Architektur (SEG4), Köln, 03.11.2009
  • 29.
    Agenda  Deutsche Post- NL Rentenservice  OMS – Output Management System  OMS Architekturprinzipien  OMS und OSGi  Projektstand und –bewertung  Zusammenfassung Architektur Jour-Fixe, SW-Architektur (SEG4), Köln, 03.11.2009
  • 30.
    Zusammenfassung  OSGi ermöglichtes, Anforderungen umzusetzen, ● die mit herkömmlicher Mitteln nicht möglich sind ● oder zumindest nur sehr schwierig  Der Preis ist derzeit noch hoch ● OSGi ist für viele Entwickler Neuland ● Werkzeuge sind derzeit noch nicht ausgereift ● Konzepte für Betrieb sind noch nicht ausgereift Architektur Jour-Fixe, SW-Architektur (SEG4), Köln, 03.11.2009